


StringSync: Advanced Guitar Pro to MIDI Converter
- Instant Download
- Lifetime Access
- Lifetime Free Updates
- 11,600+ Happy Customers

StringSync: Transform Guitar Pro Tabs into Expressive, Studio-Quality MIDI
Are you tired of lifeless, robotic MIDI exports from your Guitar Pro tabs? Do you spend hours manually editing velocity, articulations, and keyswitches to make your virtual instruments sound realistic?StringSync is the definitive solution for modern producers and guitarists, intelligently converting your Guitar Pro files into nuanced, performance-ready MIDI perfectly optimized for today's most advanced VST instruments.
Go beyond basic MIDI export. StringSync delivers the detail and realism your virtual instruments deserve, accelerating your workflow and elevating your sound.
Unlock Unprecedented Realism from Your Guitar Pro Tabs
StringSync's advanced engine brings your Guitar Pro compositions to life with human-like precision, ensuring your VST instruments finally sound authentic.
Core Features Designed for Sonic Excellence:
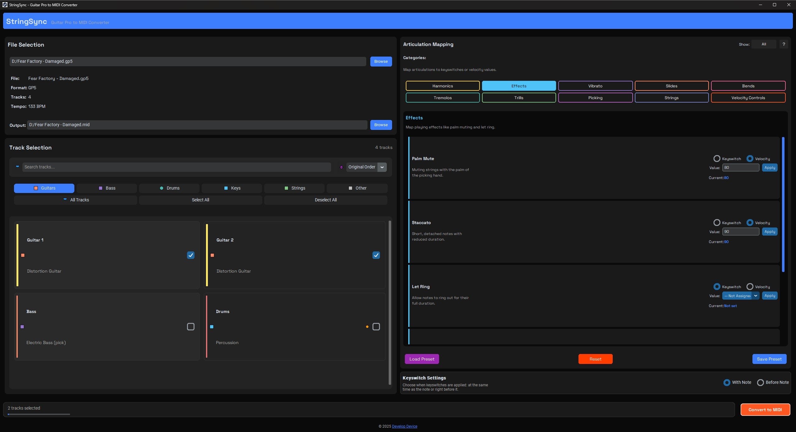
- Precision Articulation Mapping: Translate every slide, bend, hammer-on, pull-off, and palm-mute into precise MIDI data. Your VSTs will finally sound like they're being played by a human, not a sequencer, capturing the true feel of your performance.
- Dynamic Velocity Engine: Our intelligent engine analyzes note context, assigning realistic velocity values to open strings, chugs, and lead lines. Experience unparalleled dynamic range and expressiveness, making your virtual guitar tracks breathe.
- Custom VSTi Profile Library: Create and save presets tailored to your favorite VST instruments. Map articulations and settings once, then recall your perfect setup instantly on any project, saving invaluable time and ensuring consistency.
Drastically Reduce Your Production Time & Effort
StringSync automates the most time-consuming aspects of virtual guitar production, allowing you to focus on what matters most:creativity.
- Eliminate Hours of Tedious MIDI Editing: Say goodbye to endless manual adjustments. StringSync handles the complex translation, freeing you to compose and mix.
- Global Parameter Control: Instead of editing notes one by one, adjust critical parameters like palm-mute tightness, open-string attack, or slide duration across all tracks simultaneously. What used to take hours now takes mere seconds.
-
Context-Aware Realism: Our sophisticated algorithm understands the difference between a low-tuned chug and a high-fret lead note. It applies specific velocity curves and articulation data to make each part sound authentically played.
- Aggressive velocity for powerful open-string riffs.
- Pinpoint-accurate keyswitching for seamless palm-mutes and other techniques.
- Smooth velocity curves for dynamic markings (e.g.,p,mf,f), ensuring musicality.
Streamlined Workflow, Unmatched Efficiency
Experience a seamless 4-step process that integrates effortlessly into your existing setup:
- Import Tab: Load any .gp3, .gp4, or .gp5 file directly into StringSync.
- Select Profile: Choose your target VSTi preset from your custom library or default options.
- Convert: Export performance-ready, perfectly articulated MIDI with a single click.
- Produce: Drag the MIDI into your DAW (Reaper, Cubase, Pro Tools, Ableton, FL Studio, Logic, etc.) and start creating without delay.
Frequently Asked Questions
- Is Guitar Pro required to use StringSync? No, StringSync is a standalone application for Windows and macOS. You only need your Guitar Pro tab files (.gp3, .gp4, .gp5).
- Which DAWs and VSTs are compatible? StringSync exports standard MIDI files that work with any DAW and any VSTi that accepts MIDI input, including leading libraries from Ample Sound, Solemn Tones, Submission Audio, Native Instruments, and more.
- Can I customize the articulation mapping? Absolutely! This is a core feature. You have full control to map techniques to specific MIDI CCs, keyswitches, or velocity ranges to perfectly match the requirements of any VST instrument.
- Is this tool suitable for beginners? Yes! While it offers deep customization for advanced users, the default presets are designed to provide excellent results out-of-the-box. It's powerful enough for pros, yet simple enough for anyone to achieve professional-sounding virtual guitar tracks.
Ready to Elevate Your Productions?
Stop wasting time with lifeless MIDI and frustrating manual edits.Download StringSync today and unlock the true, expressive potential of your virtual instruments. Transform your Guitar Pro tabs into studio-quality, performance-ready MIDI faster and more realistically than ever before.Get StringSync now and revolutionize your guitar production workflow!
FAQ
How will I receive "StringSync: Advanced Guitar Pro to MIDI Converter" after purchase?
Browse Related Products
No videos found in this collection.
What Artists Say
Hear from professional musicians and producers who use our products.










